Telegram
Telegram можно использовать в системе для отправки фотографий или документов. Это может быть полезно в следующих случаях:
- При организации автоперевозок для получения фотографий от водителей.
- В складской деятельности, когда нужно сделать фото при погрузке или выгрузке товаров для отчета.
Как подключить Telegram?
- Узнать ID чата/группы
- Отправить ID администратору
Как получить ID чата/группы?
- Найдите бота в Telegram:
- Через поиск:
@arctl.online - Или перейдите по прямой ссылке: https://t.me/arctlonline_bot
- Через поиск:
- Запустите бота:
- Откройте чат с ботом
- Введите команду
/start
- Получите информацию:
- Бот автоматически предоставит ID вашего чата
- Скопируйте полученные данные
- Отправьте администратору:
- Перешлите информацию администратору для регистрации
- Укажите назначение чата/группы
Как настроить оповещения об операциях в Telegram?
После того как вы получили ID чата Telegram, выполните действия в системе:
- Привяжите чат к контакту:
- Перейдите в
CRM → Контакты - Откройте нужный контакт, затем контактную информацию. В значении
«Telegram Основной»вставьте полученный ID. Если такого типа нет - небоходимо создать. - Сохраните изменения
- Перейдите в
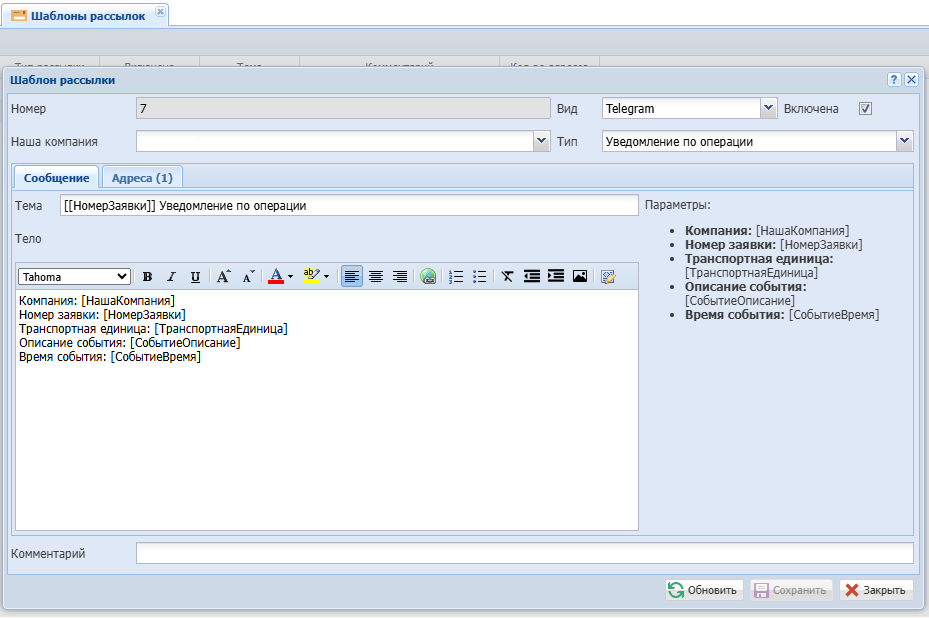
- Создайте шаблон рассылки:
- Перейдите в
Справочники → Шаблоны заявок → Шаблоны рассылок - Добавьте и настройте шаблон, указав вид «Telegram» и флаг «Включена»
Текст выводимого сообщения можно настроить в соответствии с вашими требованиями
- Перейдите в
- Настройте рассылку:
- Перейдите в
Справочники → Шаблоны заявок → Шаблоны заявок - Добавьте и настройте шаблон. Отметьте необходимые операции по которым должны приходить уведомления, внесите описание (рекомендуется указывать название операции)

- Перейдите в